Maker.io main logo

Getting Started with the Tiva Launchpad Board part 1.

349

2023-06-10 | By Sarah Aman

License: Attribution Microcontrollers Launchpad

Getting started with a new microcontroller can seem intimidating. Still, the Tiva C Series Launchpad board is incredibly well-documented and provides a wide range of utility for any project you could imagine while being extremely cost-effective. However, to use the Tiva Launchpad board a few basics need to be covered. In this article, I will cover the basics of the Kiel development environment, ARM Assembly language programming, c language programming, and the basics of debugging. This article is the first in a series of four articles that will go much more in-depth on getting started with the Tiva Launchpad Board.

The Tiva Launchpad board can be found here: https://www.digikey.com/en/products/detail/texas-instruments/EK-TM4C123GXL/3996736

Photo of packs to download

The Tiva C Launchpad board is manufactured by Texas Instruments and uses their TM4C123GH6PM microcontroller on an Evaluation board. The microcontroller being replaced on the evaluation board creates an ease of use similar to that of an Arduino microcontroller. However, I have found that the Tiva Launchpad Board provides much more functionality for project development than Arduino. Multiple Tiva Launchpad boards can also be connected in order to create even more functionality for different projects.

To begin I would recommend downloading the datasheets for the microcontroller and Eval board these are incredibly important for understanding the wiring and pin assignment. The three datasheets can be found on the product page for the board under the “Datasheets” section. Skimming through them is alright for now, but we’ll go much deeper into depth on them as we need to.

Download the Integrated Development Environment:

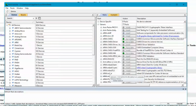
The Integrated Development Environment (IDE) I recommend using is the Kiel IDE. It is very user-friendly and has a really useful debugging tool. First, go to https://www.keil.com/download/product/ and, under “Download Products” click on MDK-Arm. You will be asked to enter your contact information. It then offers you the opportunity to download MDK529.exe. When prompted to choose your “packs”, search for the TM4C123GH6PM under devices and download the correct pack. See the video posted of this process for a more in-depth explanation.

 

Next, go to http://www.keil.com/support/docs/4196.htm and download MDK Stellaris ICDI AddOn.exe. Then, Go to http://www.ti.com/tool/STELLARIS_ICDI_DRIVERS and download SW-ICDI-DRIVERS: Stellaris R ICDI Drivers - Current Although this indicates that you need to “buy” the drivers, they are free of charge. Then, if you do not already have terminal emulator/serial communication software installed, go to https://tera-term.en.softonic.com/download and download Tera Term. If you already have a similar program (such as PuTTY) installed, you probably do not need to download Tera Term.

Creating a Kiel Project:

Open the Kiel IDE and click on the project button at the top. Then click on “New uVision Project”. Select where you want to save your project in the file explorer. I recommend creating a new file to hold each new project. After you save the project, a pop-up will appear. Click on the drop-down menu next to “Texas Instruments”.

First pop up of software packs to choose from

Then, expand the drop-down next to “Tiva C Series” and expand the drop-down next to “TM4C123x Series”.  Select TM4C123GH6PM and hit OK.

 Select the TM4C123GH6PM Microcontroller

After selecting OK a new pop-up will appear. Select CORE from the CMSIS dropdown and select Startup from the device dropdown.

Image of options to select

Now you have successfully created your first project using Kiel.

Adding Files to a Project:

Now that you have created a project on the left-hand side you will find a project tab. Once you expand the Target 1 folder left click on the Source Group 1 folder and select Add New Item to Group ‘Source Group 1’ at the top.

Options for adding to an existing project

A new pop-up will appear, and you can either select a C/C++ file, a header file, or an ASM (Assembly Language) file. For now, we are going to select a "C" file. You will need to enter a name in the new pop-up that appears. It should automatically place the new file within the existing project folder, so that should not be something you have to touch.

Make the C file selection

In the next article, we will create our first C program.

Mfr Part # EK-TM4C123GXL
LAUNCHPAD TM4C123G EVAL BRD
Texas Instruments
238,66 kr
View More Details
Add all DigiKey Parts to Cart
Have questions or comments? Continue the conversation on TechForum, DigiKey's online community and technical resource.